One Source of Truth.
Every Team Aligned.
A docs + diagram workspace with built-in AI — usable by anyone. Capture context in minutes. Connect your coding agents via MCP to keep everything current.
PRD: Unified Authentication Service
| Field | Value |
|---|---|
| Status | Draft |
| Target | 2026-Q1 |
| Priority | P0 |
| Owner | Product Platform Team |
1. Context
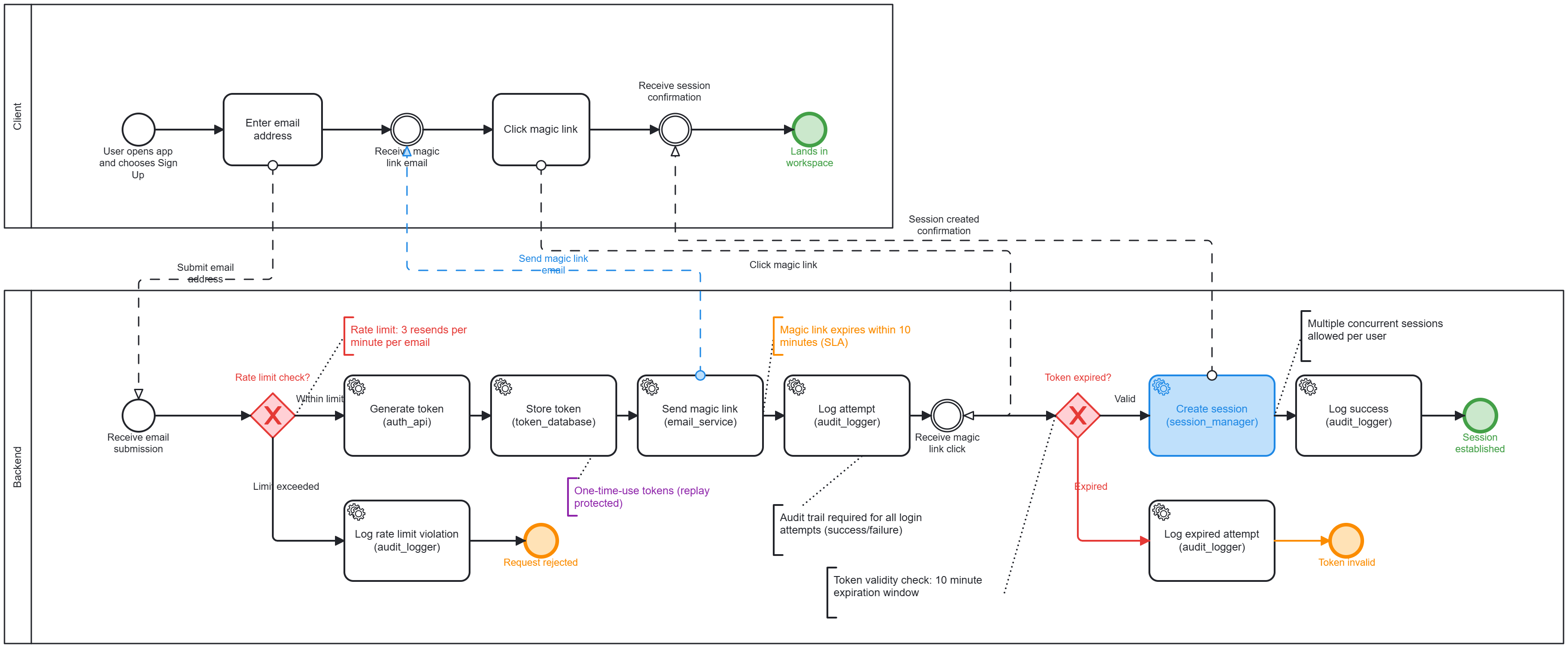
We're standardizing login across all Acme products to reduce friction and support seamless passwordless sign-in for enterprise customers.
2. User Journey
- User opens the web app and chooses Sign Up
- User enters an authorized email address
- Auth System emails a secure magic link (2FA enforced)
- User clicks the magic link and lands directly in their dedicated workspace
3. Architecture Diagram



"Just put it in Notion"
- Docs are disconnected from code
- Diagrams are just static PNGs
- No standard structure or schema
- Eventually, nobody trusts the docs
Capture truth once.
Stable Baseline helps you capture how things really work (from people, meetings, and docs) and turns it into structured outputs engineers can use — specs, BPMN, and technical diagrams — all versioned and maintainable.
The Developer Workflow
Stable Baseline MCP provides your AI coding assistant with 34 specialized tools to understand, generate, and maintain your architecture diagrams and documentation inline.
1. Connect
Add the MCP server config to your IDE. This gives your AI agent "tools" to read and write documentation.
2. Onboard
Run the setup prompt. Your agent scans the codebase and generates a complete documentation site + diagrams in one go.
3. Maintain
Made changes? Ask your agent to update the docs mid-conversation. It captures your decisions and updates instantly.
Docs that write themselves.
Our platform includes an extremely powerful built-in agent that automatically keeps your documentation up to date. It retrieves knowledge, pinpoints update locations, and dynamically inserts and renders diagrams—without any manual prompt or command.
Use it as a standalone tool, or connect it via MCP to your popular IDEs (Cursor, Windsurf, VS Code) and chat agents like Microsoft Copilot Studio.
Done! I've inserted a summary at the top of your document. It includes:
- A brief overview of what the document contains
- A list of the diagram types present (Systems Architecture, BPMN, and SVG Bob)
- A separator line to distinguish it from the original content
Visual Truth. Rendered Instantly.
Stable Baseline goes beyond text. Agents write standard markdown with embedded standard diagram DSL blocks (Mermaid, PlantUML, BPMN), and our platform renders it natively into an interactive viewer.

Simple, transparent pricing.
Start for free, upgrade when you need more power.
No hidden fees, cancel anytime.
Credits are used for AI generation + diagram rendering. You can top up anytime. (Pricing subject to change during early access.)
All prices are in AUD (Australian Dollars).
Free
- 100 one-time credits (30-day expiry)
- Standard AI models
- 10 documents per project
- 20 diagrams per org
- 1 workspace
Pro
- 500 credits/month per user
- Premium AI models
- Unlimited documents
- Unlimited diagrams
- 1 workspace
- BPMN diagrams
- PDF export
- AI Chat Assistant
Enterprise
- 500 credits/month per user
- All AI models
- Unlimited documents
- Unlimited diagrams
- Unlimited workspaces
- All Pro features
- Audit logs
- SSO & SAML (coming soon)
- Self-hosting (coming soon)